- Home ›
- Android入門 ›
- デバッガ(DDMS)の利用 ›
- HERE
コマンドラインからDDMSを利用
ここまではEclipseのDDMSパースペクティブを利用する方法を記載してきましたが、単体で動作するDDMSプログラムが用意されていますのでコマンドラインからでも利用することが可能です。
まずはコマンドプロンプトを起動し、次のように実行して下さい。
ddms
DDMSが起動します。
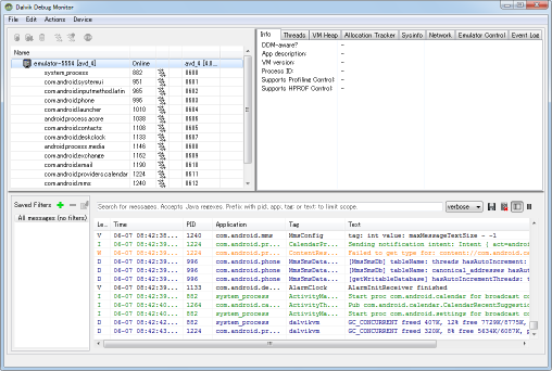
少し見た感じが違うところもありますが、基本的にEclipseのDDMSパースペクティブと同じです。
続いてエミュレータを起動します。コマンドラインからエミュレータを起動する方法については「エミュレーターの起動とアプリのインストール」をご参照下さい。
エミュレータを起動します。
エミュレーターが起動した後にDDMSを確認すると、次のように使用されているデバイスに関する情報を自動的に表示します。
ログの確認方法はEclipseのDDMSパースペクティブと同じです。デバイスへのファイル操作や画面キャプチャーについては「Devise」メニューの中に各メニューが用意されています。
このようにEclipseを使用しなくてもコマンドラインからDDMSを使ってデバッグなどを行うことが可能です。
( Written by Tatsuo Ikura )
JavaDrive